O MRP (Material Requirements Planning) faz a gestão da necessidade de materiais em um processo de fabricação. Para isso, analisa os pedidos, estoque mínimo, ponto de ressuprimento, estoque atual, prazo de aquisição, prazo interno para recebimento, entre outros dados, e sugere as solicitações de compra e as ordens de produção, visando o atendimento dos pedidos ou a reposição no estoque, sem faltas ou excessos.
O uso do MRP em uma empresa do ramo industrial é imprescindível para uma produção mais eficiente e uma gestão de materiais mais otimizada, com minimização das quantidades de estoques, sem impactar em prazos de entrega, portanto menor imobilização de capital de giro em materiais parados no estoque.
Esta página mostra:
- “Prazo de aquisição (dias)” do cadastro do item
- “Prazo interno de recebimento (dias)” do cadastro do item
- “Lead-time (dias utéis)” do cadastro da operação do roteiro do item
- Exemplos.
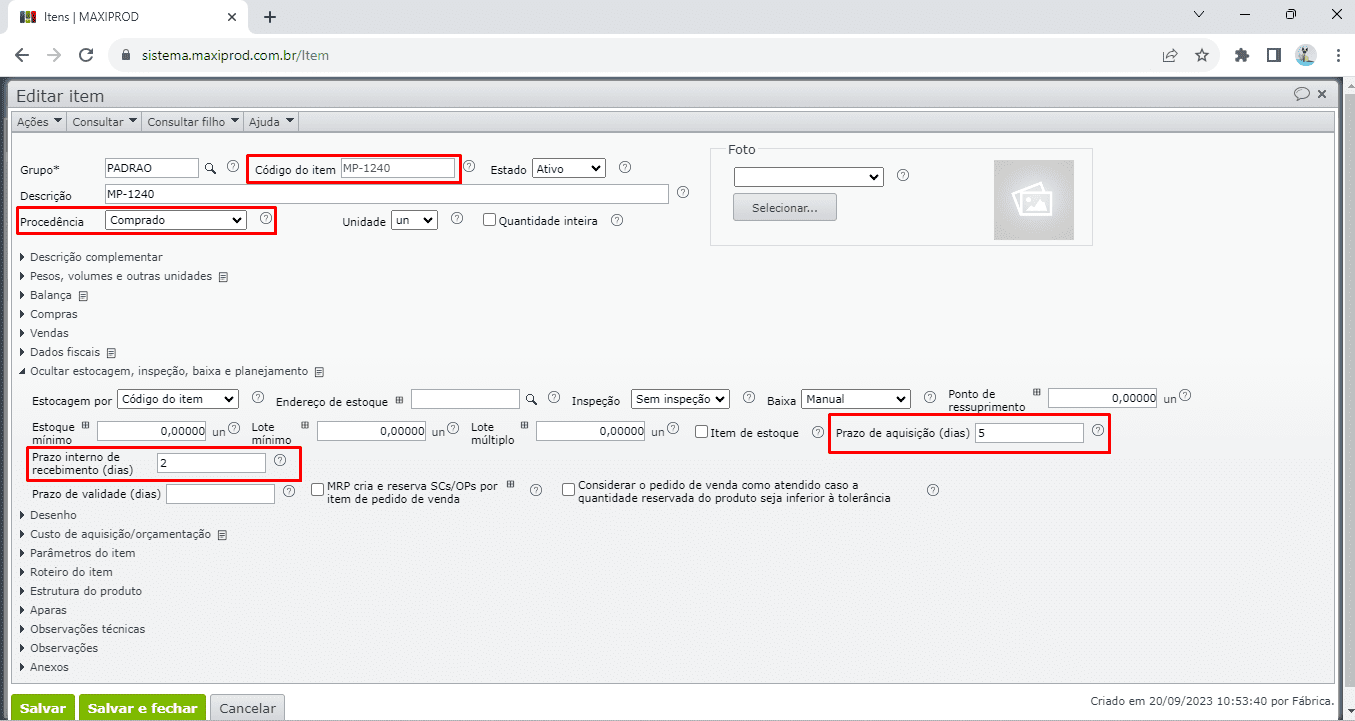
“Prazo de aquisição (dias)” do cadastro do item
No cadastro do item no ERP MAXIPROD o campo “Prazo de aquisição (dias)” informa o tempo médio, em dias corridos, que o fornecedor leva para entregar a mercadoria. É o tempo que decorre desde o envio do pedido de compra até o recebimento da mercadoria.
- Para encontrar o campo “Prazo de aquisição (dias)” acesse o cadastro do item, que pode ser encontrado através do menu “Itens” e opção “Itens”, ou pelo menu “Consultar > Item” da tela na qual o usuário estiver logado.
- Expanda a seção “Estocagem, inspeção, baixa e planejamento” e veja o campo “Prazo de aquisição (dias)”.

“Prazo interno de recebimento (dias)” do cadastro do item
Logo após o campo “Prazo de aquisição (dias)”, o campo “Prazo interno de recebimento (dias)” indica o número de dias que decorrem desde o recebimento do material, até que esteja efetivamente disponível para venda ou uso no chão de fábrica. Este prazo é usado para inspeção, estocagem, etc. A solicitação de compra terá a data de necessidade adiantada pelo prazo interno de recebimento.
- Por exemplo, se a data de consumo ou venda de um material é 30/08, e o prazo interno de recebimento é de 3 dias, então a data de necessidade da solicitação de compra será 27/08.

“Lead-time (dias úteis)” do cadastro da operação do roteiro do item
No cadastro do item fabricado, o roteiro do item pode ser acessado pela seção “Roteiro do item” ou pelo menu “Consultar > Roteiro do item”. O roteiro do item é formado por operações, que se referem a cada etapa do processo de fabricação do produto. Para cada operação do roteiro é informado um “Lead-time”, em dias úteis.

- O lead-time, ou tempo de passagem de uma operação, é o tempo decorrido, em dias úteis, desde a conclusão da operação anterior até o final da operação atual, incluindo o tempo de espera em fila entre a conclusão da operação anterior e o início da operação atual. A alteração na quantidade de unidades da OP não altera automaticamente seu lead-time. O lead-time é o parâmetro temporal usado pelo MRP para o cálculo das datas das operações e necessidade de insumos.

- Para considerar “Sábado” e/ou “Domingo” como dias úteis de produção, acesse “Roda dentada > Configurações > Configurações de planejamento e produção” e marque as opções “Considerar Sábado como dia útil de produção” e/ou “Considerar Domingo como dia útil de produção”.

Exemplos:
1) Imaginemos uma situação onde o item MP-1240 tem procedência “Comprado”, com prazo de aquisição de 5 dias e prazo interno de recebimento de 2 dias.

2) É criado, emitido e aprovado um pedido de venda de 10 un do item MP-1240 com data de entrega 06/10/23. Porém, no momento atual não há estoque deste item.

3) Após a aprovação do pedido, ao executar o MRP (“Produção > Rodar MRP”), o sistema gera uma solicitação de compra deste item MP-1240 de 10 unidades.
- Entrega em 04/10/23, ou seja, subtraindo os 2 dias do prazo interno de recebimento da data de entrega do item do pedido 06/10/23.
- Porém, indica “Comprar até” 29/09/23, ou seja, pelo menos 5 dias antes da data de entrega o pedido precisa ser enviado ao fornecedor.

4) Agora, outra situação: o item MP-1240 é item-filho do item PD01 na operação “10 – Montagem” que tem lead-time de 2 dias úteis.

5) É criado um item de pedido de venda de 10 unidades do item PD01, com data de entrega 06/10/23.

6) Após aprovar o pedido de venda, considerando que o item PD01 não tem estoque e tampouco ordem de produção em andamento, é executado o MRP, que sugere uma ordem de produção de 10 unidades do item PD01 com data de necessidade 06/10/23, ou seja, data de entrega do item do pedido de venda.

7) Será também sugerida uma solicitação de compra de 10 unidades do item MP-1240 com data de entrega 27/09/23 e “Comprar até” 22/09/23 para atender a ordem de produção do item PD01. O “Comprar até” subtrai o prazo de aquisição da data de entrega, significa até que data o pedido de compra deve ser enviado ao fornecedor.

A “Entrega” foi calculada da seguinte maneira:
- A data de necessidade da OP é 06/10/23, mas o item MP-1240, que é insumo da OP, tem prazo interno de recebimento de 2 dias, então subtraindo estes 2 dias de 06/10/23 temos a data de 04/10/23.
- Porém, a operação na qual o item MP-1240 entra no processo de fabricação tem lead-time de 4 dias. Como o lead-time considera apenas dias úteis, e na configuração da empresa “Sábado” e “Domingo” não são considerados dias úteis de produção, o MRP verifica que dia 04/10/23 será uma quarta-feira, portanto, ao considerar o lead-time de 4 dias úteis, a necessidade de entrega é antecipada para a quarta-feira anterior, portanto, dia 27/09/23.

Obs.: Em azul destaco os dias úteis entre 27/09/23 e 04/10/23.
Veja também:
