Ao faturar um pedido de venda por meio de notas fiscais, os seus itens são concluídos automaticamente no momento em que toda a quantidade do item for movimentada em notas fiscais.
Se todos os itens forem concluídos, o pedido de venda também será concluído automaticamente. Porém, nos casos em que a venda foi concluída, mas por algum motivo a nota fiscal não foi efetivada através do sistema, é possível concluir um pedido de venda ou item do pedido de venda manualmente.
Se por um lado é possível concluir manualmente, também é possível desconcluir, seja itens de pedidos de venda, ou os próprios pedidos de venda. Enquanto a conclusão força o estado do item e/ou pedido de venda para “Faturado”, a desconclusão retorna o pedido para “Aprovado” e no caso do item do pedido de venda faturado por meio de NF, retorna para “Faturado parcial”.
Esta página mostra:
- Como concluir manualmente itens de pedido de venda?
- Como desconcluir manualmente itens de pedido de venda?
- Como concluir manualmente pedido de venda?
- Como desconcluir manualmente pedido de venda?
Como concluir manualmente itens de pedido de venda?
1) Vá no menu superior “Vendas > Pedidos de venda”.
2) Na tela de pedidos de venda, clique para editar o pedido no qual consta os itens que deseja concluir manualmente.
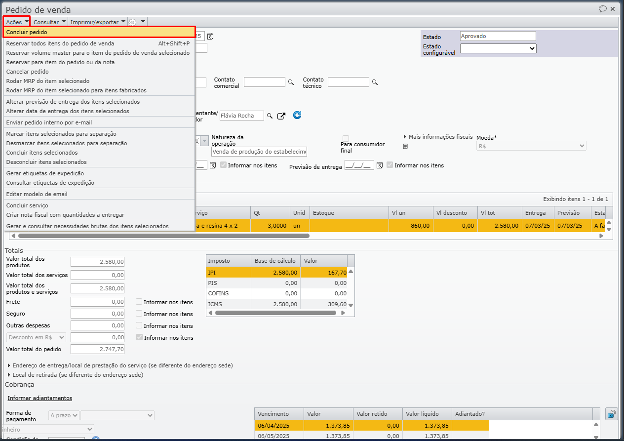
3) Marque a caixa de seleção dos itens que deseja concluir, em seguida, vá ao menu “Ações > Concluir itens selecionados”.

4) Será apresentada uma mensagem de confirmação, clique em “Sim” para continuar.

5) Se houver reservas para o item(ns) selecionado(s), será apresentada a seguinte mensagem de confirmação. Clique em “Sim” para continuar.
“Existem reservas para itens de pedido de venda que serão concluídas com a emissão desta nota fiscal. Ao seguir com esta emissão estas reservas serão excluídas.
[…]
A exclusão das reservas é uma ação irreversível. Se excluir as reservas, os estoques que estavam reservados ficarão livres, “sobrando” no estoque e podendo ser utilizados para outras finalidades.”.

6) Se tudo der certo, será exibida a mensagem informando que o(s) item(ns) foram concluídos com sucesso.

Como desconcluir manualmente itens de pedido de venda?
1) Vá no menu superior “Vendas > Pedidos de venda”.
2) Acesse a tela de edição do pedido de venda no qual consta os itens que deseja desconcluir.
3) Marque a caixa de seleção dos itens que deseja desconcluir, e vá ao menu “Ações > Desconcluir itens selecionados”.

a) Se o item havia sido concluído em razão da emissão de NF-es, a desconclusão força o seu estado para “Faturado parcial”.
b) Quando o item foi concluído manualmente, e não há notas fiscais vinculadas, a desconclusão força o seu estado para “A faturar”.
4) Se der tudo certo com a desconclusão, será exibida a seguinte mensagem:
“X itens foram desconcluídos com sucesso.”

Como concluir manualmente pedido de venda?
1) Acesse o menu superior “Vendas > Pedidos de venda”.
2) Na grade de pedidos de venda, marque a caixa de seleção dos pedidos que deseja concluir e vá em “Ações > Concluir pedidos de venda selecionados”. Esta ação força o estado dos pedidos de venda e seus itens para “Faturado”.

3) Será apresentada uma mensagem de confirmação, clique em “Sim” para continuar.

4) Se algum dos pedidos selecionados possuem reservas, é apresentada a mensagem a seguir. Clique em “Sim” para continuar.
“Os seguintes pedidos de venda possuem reservas:
[…]
Existem reservas para itens de pedido de venda que serão concluídos com a emissão desta nota fiscal. Ao seguir com esta emissão estas reservas serão excluídas. […]
Se excluir as reservas, os estoques que estavam reservados ficarão livres, “sobrando” no estoque e podendo ser utilizados para outras finalidades.”.

5) Se tudo der certo, é apresentada a mensagem indicando a quantidade de pedidos de venda concluídos com sucesso.

6) A conclusão do pedido de venda pode ser realizada pela tela de edição do pedido, basta ir em “Ações > Concluir pedido”. Esta ação forçara o estado dos itens e do pedido de venda para faturado.

Como desconcluir manualmente pedido de venda?
1) Acesse “Vendas > Pedidos de venda”.
2) Marque a opção “Faturado” no filtro “Estado” e atualize a grade.

3) Marque a caixa de seleção dos pedidos de venda faturados que deseja desconcluir, e vá em “Ações > Desconcluir pedidos de venda selecionados”. Esta ação altera somente o estado dos pedidos para “Aprovado”, mantendo o estado atual dos itens. Para saber como desconcluir os itens, veja o tópico acima.

4) Se tudo der certo, será apresentada uma mensagem informando a quantidade de pedidos de venda que foram desconcluídos com sucesso.

Veja também: